2주년 맞은 다바(DAVA) "연말 B2B 솔루션 출시로 생태계 확장 시동"
다바 아바타 홀더 혜택 장치도 고려

국내 NFT 프로젝트 다바(DAVA)가 출시 2주년을 맞은 가운데 오랜 기간 공들여 개발해온 B2B(기업간거래) 솔루션의 연말 출시 소식을 알리며 본격 생태계 확장에 나섰다.
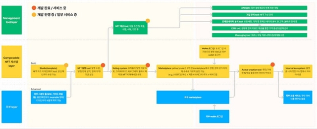
22일 다바 측은 공식 미디움을 통해 "올해 새로운 리더십 하에 빠르게 방향성을 B2B 분야로 확정하고 파트너사들을 대상으로 하는 NFT(대체불가토큰) 드랍 툴과 CRM(고객관계관리) 툴 중 일부를 개발하고 있다"며 이같이 밝혔다.
해당 기능들이 완성되면 다바와 파트너십을 맺은 기업들은 NFT 민팅, 배포, 고객 분석 등을 통합된 하나의 솔루션을 통해 진행할 수 있게 된다. 이를 통해 다양한 B2B 고객들이 다바 생태계로 유입되면 더욱 많은 기업, 프로젝트가 참여하면서 생태계 내 선순환이 일어날 것으로 기대된다.
이 가운데 NFT 드랍 툴은 지난달 첫 파일럿 테스트를 성공적으로 마무리했으며 오는 3분기 두 번째 테스트를 앞두고 있다. 이는 단순히 에어드랍 기능 뿐만 아니라 타겟 마케팅까지 지원하는 툴로, 기업 입장에서 마케팅이나 멤버십 서비스 용도로 활용하기 용이하다.
다바는 NFT 드랍 툴과 CRM 툴을 3분기 파일럿 테스트 종료 후 3개월~3.5개월 간 개발 기간을 거쳐 연말에는 정식 서비스를 출시하는 것을 목표로 하고 있다.
특히 기존 다바 홀더(보유자)들에게 혜택이 갈 수 있는 장치들도 고려하고 있다. 그 중 하나로 B2B 솔루션을 이용하기 위해서는 다바 아바타를 보유해야 한다는 조건을 붙일 방침이다. 또한 레어리티(희귀성) 스코어에 따라 서비스 이용 및 혜택에 차등을 주는 방안도 논의하고 있다. 더욱 구체적인 혜택 사항은 솔루션 제품화 과정에서 BM(비지니스 모델) 설계가 본격 시작되면 마련할 전망이다.

한편 다바는 지난 2021년 7월 국내 최대 가상자산(암호화폐) 벤처캐피털 해시드(Hashed)의 자회사 언오픈드의 인큐베이팅 프로젝트로 시작됐다. 여러 개의 NFT를 조합해 변형이 가능한 '컴포저블 NFT' 기술을 개발했으며 이를 적용한 다바 아바타를 출시했다.
다바의 컴포저블 NFT는 기술적으로 가장 진보된 프로젝트라는 평가를 받는다. 이는 비탈릭 부테린 이더리움 창시자 등이 제안한 Account Abstraction(계정 추상화) 기술 초안이 제안된 2021년 9월 29일보다 앞선 같은해 7월 해당 개념을 기반으로 만들어졌다. 또한 최종으로 구현한 기술은 올해 2월 23일 ERC-6551에 의해 이더리움 표준으로 논의되고 있다.
다만 이더리움 네트워크 사용량 폭증하고 수수료인 가스피(Gas Fee)가 급증하는 데 대한 대응으로 지난해 3월부터 폴리곤(Polygon) 네트워크로의 마이그레이션을 시작했다. 현재까지 75% 이상의 이더리움 다바가 폴리곤으로 마이그레이션을 완료했다.
더불어 다바 아바타의 생태계를 확장하기 위해 외부 파트너십을 통한 신규 유저 유입, 컴포저블 NFT를 활용할 수 있는 사용처 확보 등을 우선 목표로 잡았다. 이에 작년 3월~6월 도지사운드클럽, 더샌드박스, LOK, 메타토이드래곤즈, 좀비컬처클럽 등과 파트너십을 체결해 새로운 유저들을 확보했다. 동시에 커뮤니티 결속력 강화를 위한 브랜딩 작업에도 돌입했다.
이후 작년 7월에는 다바 아바타 사용처를 늘리기 위한 로그라이크 장르의 게임 '다바 이터널'을 개발했으나 CBT(클로즈드 베타 테스트) 결과 시장성 검증이 안돼 진행을 중단했다. 같은해 4분기 FTX 사태 등으로 인한 시장 침체기와 맞물려 누적 적자로 전환, 언오픈드의 자금 지원을 받기로 결정했다. 11월~12월 재정비 논의 끝에 개발팀을 축소하고 커뮤니티 멤버 누구나 제작·배포가 가능한 '다바 웨어러블 아이템' 툴을 내놨다.

올해 들어 다바는 새로운 리더십을 언오픈드의 COO(최고운영책임자)에 맡기기로 결정했으며 추가로 언오픈드의 인력을 지원받게 됐다. 해당 COO는 대형 게임사 출신으로 다바의 국내외 대형기업들과의 파트너십을 이끈 바 있다.
새로운 리더십을 통해 프로젝트의 방향성을 큰 틀에서 B2C(기업과개인간거래)가 아닌 B2B(기업과기업간거래)를 중심으로 컴포저블 NFT 솔루션을 제공하는 것으로 결정했다. 다바의 시작이 컴포저블 NFT 기술이었던 만큼 본질에 집중하고, 기술에 대한 수요가 있는 B2B를 타겟하기로 한 것이다.
다바는 B2B 솔루션 제공을 통해 다양한 기업과 비즈니스가 다바 생태계에 참여한다면 선순환의 기폭제가 되어줄 것으로 기대하고 있다. 이를 통해 다바 홀더들에게도 이익이 돌아가도록 한다는 방침이다.
다바 측은 "지난 2년동안 변함없이 팀이 최선을 다해왔던 것처럼, 앞으로도 최선을 다해 계획한 것에서 최고의 성과를 내는 팀이 될 수 있도록 하겠다"고 밝혔다.

양한나 기자
sheep@bloomingbit.io안녕하세요 블루밍비트 기자입니다.





![[QA테스트용] 한국은행 기준금리 연 2.50% 유지…6연속 동결](https://media.bloomingbit.io/STG/news/dc2edd6b-0d6d-4232-9639-aacfda2a12ee.webp?w=250)